006-linux系统参数-连接队列长度过小导致连接丢弃
现象
2023 年跨年夜,一个大主播关播,大量服务异常,经客户端查看日志,是请求业务接口超时。
问题排查和分析
客户端请求路径
客户端请求路径:
客户端 -> 阿里云slb -> nginx -> Tomcat通过日志分析,客户端请求信息并没有落到 nginx 日志,怀疑客户端到 nginx 的链路出了问题,从阿里云 slb 当时的流量以及连接数上看,并没有达到上限,咨询阿里云,阿里云的反馈是:slb 侧是有失败连接突增的,后端也出现了健康检查失败的情况,怀疑跟当时业务新建连接增加有关”

观察机器负载情况:
- nginx 机器当时的 cpu、内存、负载、网络流入流出没有异常;
- 业务服务器当时的 cpu、内存、负载、网络流入流出没有异常;
从后端机器负载上看,无明显异常,因此可判断连接异常跟业务系统无关,有可能是 nginx 机器的系统 socket 配置问题:
全连接队列和半连接队列丢弃请求查询
连接异常下命令查看,显示 TCP 相关的网络统计数据,并筛选出包含 "drop"、"reject"、"overflowed"、"listen" 或 "filter" 关键词的统计信息行:
netstat -st |egrep -i "drop|reject|overflowed|listen|filter"执行一下:
netstat -st |egrep -i "drop|reject|overflowed|listen|filter"
26771 ICMP packets dropped because they were out-of-window
5 ICMP packets dropped because socket was locked
11678441 times the listen queue of a socket overflowed
13291240 SYNs to LISTEN sockets dropped
TCPBacklogDrop: 14这是从开机以来的统计,因为队列溢出,总共丢弃2千多万个连接,因为这是统计数据,不能确定是什么时候丢弃,可后续观察
其中:
- xxx times the listen queue of a socket overflowed 表示全连接队列满了
- xxx SYNs to LISTEN sockets dropped 表示半连接队列满了
半连接队列 SYN queue,长度由下面三个参数最小值决定:
- tcp_max_syn_backlog,内核参数,通过/proc/sys/net/ipv4/tcp_max_syn_backlog来设置;
- net.core.somaxconn,somaxconn 是Linux内核参数,默认128,可通过/proc/sys/net/core/somaxconn进行配置;
- 业务 tcp 调用 listen(fd, backlog) 的 backlog;
全连接队列:ACCEPT queue , 长度由下面两者的最小值决定,也就是 min(backlog,somaxconn)
- net.core.somaxconn,somaxconn 是Linux内核参数,默认128,可通过/proc/sys/net/core/somaxconn进行配置;
- 业务的 listen(fd, backlog) 的 backlog;
参考地址:
https://blog.csdn.net/zhangyanfei01/article/details/119881277
https://www.xiaolincoding.com/network/3_tcp/tcp_queue.html#什么是-tcp-半连接队列和全连接队列
nginx 连接配置分析
从前面分析来看,nginx 机器存在连接丢弃情况,影响 nignx 连接的参数有:
- tcp_max_syn_backlog 半连接队列长度的一个配置项(连接中,未完成连接)
- net.core.somaxconn 全连接队列长度(已完成连接,但是没有accept)
- nginx listen 的backlog参数(调用系统listen时候的入参,会根据tcp_max_syn_backlog、net.core.somaxcon、backlog)
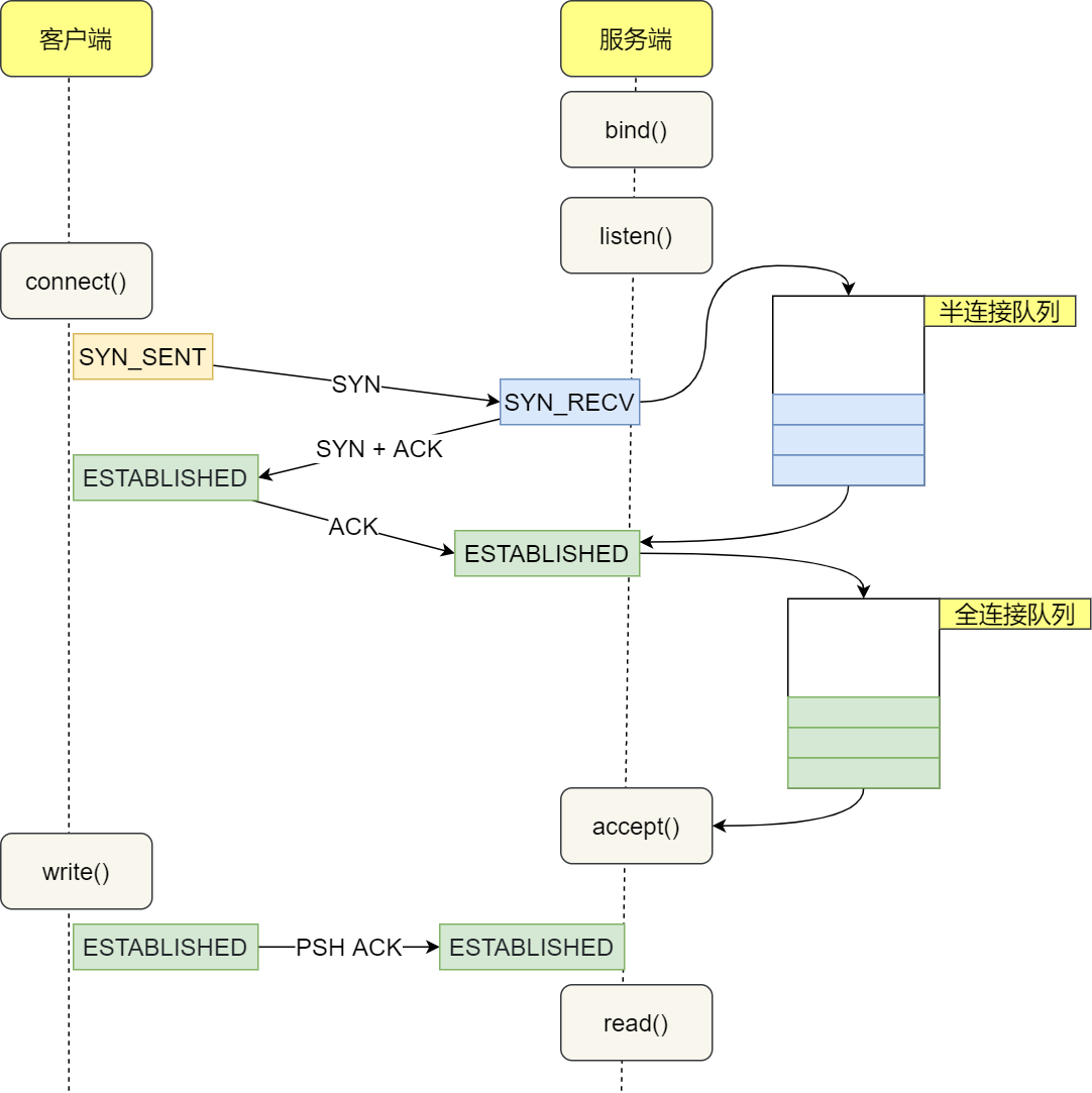
下图是客户端与 nginx 建立连接的过程,半连接、全连接的位置:

- client 发送 SYN 到 server,将状态修改为 SYN_SEND,如果 server 收到请求,则将状态修改为 SYN_RCVD,并把该请求放到 syns queue 队列中
- server 回复 SYN+ACK 给 client,如果 client 收到请求,则将状态修改为 ESTABLISHED,并发送 ACK 给 server
- server 收到 ACK,将状态修改为 ESTABLISHED,并把该请求从 syns queue 中放到 accept queue
全连接队列:执行ss -lnt 全连接队列情况:
- Recv-Q:当前全连接队列的大小,也就是当前已完成三次握手并等待服务端
accept()的 TCP 连接; - Send-Q:当前全连接最大队列长度,上面的输出结果说明监听 443 端口的 TCP 服务,最大全连接长度为 128;
当服务端并发处理大量请求时,如果 TCP 全连接队列过小,就容易溢出。发生 TCP 全连接队溢出的时候,后续的请求就会被丢弃,这样就会出现服务端请求数量上不去的现象。
当发现 TCP 全连接队列发生溢出的时候,我们就需要增大该队列的大小,以便可以应对客户端大量的请求。TCP 全连接队列的最大值取决于 somaxconn 和 backlog 之间的最小值,也就是 min(somaxconn, backlog)
半连接队列:执行 netstat -natp | grep SYN_RECV | wc -l
半连接队列最大长度由系统参数tcp_max_syn_backlog 以及全连接队列状态决定:

验证
通过调整 nginx backlog 验证连接队列对突发连接影响,1 秒并发 2000:
backlog = 2

backlog = 128

问题解决
参数修改
通过上面分析,nginx 连接调优应该调整tcp_max_syn_backlog、net.core.somaxconn、backlog的值:
| 参数 | 当前值 | 调整值 | 操作 |
|---|---|---|---|
| tcp_max_syn_backlog | 262144 | 262144 | vim /etc/sysctl.confnet.ipv4.tcp_max_syn_backlog = 262144sysctl -p |
| net.core.somaxconn | 128 | 1024 | vim /etc/sysctl.confnet.core.somaxconn = 1024sysctl -p |
| backlog(nginx) | 511 | 1024 | vim conf/nginx.conflisten 443 backlog=1024 |
执行netstat -st |egrep -i "drop|reject|overflowed|listen|filter" 查看半连接、全连接队列丢弃是否有增多,以验证优化是否有效果
优化效果
通过一组对照机器查看优化效果,一台调整过参数值,一台还是旧的参数值。
经过一个周末,连接队列丢弃数据对比:
| ip | 调整过参数值的机器 | 调整过参数值的机器 | 未调整过的机器 | 未调整过的机器 |
|---|---|---|---|---|
| 日期 | 全连接丢弃 | 半连接丢弃 | 全连接丢弃 | 半连接丢弃 |
| 2024/1/12 | 11711465 | 13340388 | 11360315 | 12990207 |
| 2024/1/15 | 11712283 | 13344129 | 11373654 | 13007022 |
| 丢弃差值 | 818 | 3741 | 13339 | 16815 |
调整过参数的机器负载:

未调整参数的机器负载:

从对比结果上看,优化效果明显,优化后的丢弃连接数少很多了,负载无明显波动。
最后最终参数调整为:
net.core.somaxconn:8192
backlog(nginx):8192