04-解析Mapper映射文件
| 版本 | 内容 | 时间 |
|---|---|---|
| V1 | 新建 | 2021年6月2日22:55:41 |
摘要:本篇主要分析Mapper映射文件是如何解析的,主要分析解析出来的Mapper的XML文件和Mapper接口是如何对应的,内部的方法解析暂时不分析,下一篇分析。
在解析配置文件的parseConfiguration(XNode)方法中有如下方法,是用来解析我们编写的Mapper映射文件的
mapperElement(root.evalNode("mappers")); // 解析映射器这篇文章看它是如何解析的。

解析mapper节点
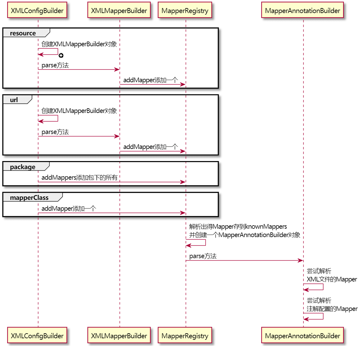
在配置文件中,有几种方法配置mapper节点,如下:
<!-- 使用相对于类路径的资源引用 -->
<mappers>
<mapper resource="cn/guosgbin/mybatis/example/mapper/UserMapper.xml"/>
</mappers>
<!-- 使用完全限定资源定位符(URL) -->
<mappers>
<mapper url="file:///cn/guosgbin/mybatis/example/mapper/UserMapper.xml"/>
</mappers>
<!-- 使用映射器接口实现类的完全限定类名 -->
<mappers>
<mapper class="cn.guosgbin.mybatis.example.mapper.UserMapper"/>
</mappers>
<!-- 将包内的映射器接口实现全部注册为映射器 -->
<mappers>
<package name="cn.guosgbin.mybatis.example.mapper"/>
</mappers>在配置完上面的mapper节点后,Mybatis就会去指定的位置去找映射文件了。
解析mapper节点的源码:
/**
* 解析mappers节点
* <mappers>
* <mapper resource="cn/guosgbin/mybatis/example/mapper/UserMapper.xml"/>
* <package name="cn.guosgbin.mybatis.example.mapper" />
* </mappers>
*
* @param parent mappers节点
* @throws Exception
*/
private void mapperElement(XNode parent) throws Exception {
if (parent != null) {
// 处理mappers的子节点,即mapper节点或者package节点
for (XNode child : parent.getChildren()) {
if ("package".equals(child.getName())) { // 处理包下的mapper
// 取出包的路径
String mapperPackage = child.getStringAttribute("name");
// 全部加入Mappers中
configuration.addMappers(mapperPackage);
} else { // 不是包扫描
// resource、url、class这三个属性只有一个生效
String resource = child.getStringAttribute("resource");
String url = child.getStringAttribute("url");
String mapperClass = child.getStringAttribute("class");
if (resource != null && url == null && mapperClass == null) { // resource生效
ErrorContext.instance().resource(resource);
// 获取文件的输入流
try(InputStream inputStream = Resources.getResourceAsStream(resource)) {
// 使用XMLMapperBuilder解析Mapper文件
XMLMapperBuilder mapperParser = new XMLMapperBuilder(inputStream, configuration, resource, configuration.getSqlFragments());
mapperParser.parse();
}
} else if (resource == null && url != null && mapperClass == null) { // url生效
ErrorContext.instance().resource(url);
// 从网络获得输入流
try(InputStream inputStream = Resources.getUrlAsStream(url)){
// 使用XMLMapperBuilder解析Mapper文件
XMLMapperBuilder mapperParser = new XMLMapperBuilder(inputStream, configuration, url, configuration.getSqlFragments());
mapperParser.parse();
}
} else if (resource == null && url == null && mapperClass != null) { // mapperClass生效
// 配置的不是Mapper文件,而是Mapper接口
Class<?> mapperInterface = Resources.classForName(mapperClass);
configuration.addMapper(mapperInterface);
} else {
throw new BuilderException("A mapper element may only specify a url, resource or class, but not more than one.");
}
}
}
}
}上面的源码很明了,先会去判断是否是配置package包的方式配置解析mapper的
1、假如是,则会去扫描包下面的所有的mapper接口存入到Configuration对象的MapperRegistry属性中,其实就是存在MapperRegistry的knownMappers字段中。
public class MapperRegistry {
private final Configuration config;
/**
* 已知的所有映射
* key:mapperInterface,即dao的数据库(映射)接口,不是方法
* value:MapperProxyFactory,即映射器代理工厂
*/
private final Map<Class<?>, MapperProxyFactory<?>> knownMappers = new HashMap<>();
// ...
}2、假如不是配置package包的方式,则就是resource、url、class这三种了,当然这三种最多只能配置一种,否则会抛出异常。
在resource、url这两种配置方式时,会调用XMLMapperBuilder方法的parse()方法去解析mapper文件。
分析一下这几种情况是如何解析的。
先要知道解析出来Mapper信息会存到Configuration类的MapperRegistry类型的knownMappers属性中,它是一个Map集合。
- 包扫描的方式:首先会通过Myabtis的ResolverUtil工具类得到包下所有的类的Set集合。然后依次调用
addMapper(Class)方法去添加到knownMappers属性中。 - resource方式:使用XMLMapperBuilder去解析mapper,最终会设置到knownMappers属性中。
- url方式:使用XMLMapperBuilder去解析mapper,最终会设置到knownMappers属性中。
- class方式:直接调用
addMapper(Class)方法设置到knownMappers属性中。
上面四种方式,其实最终都会调用一个addMapper(Class<T> type)方法,后面分析。
XMLMapperBuilder
XMLMapperBuilder类是专门用来解析Mapper映射文件的,前面看过解析全局配置文件的XMLConfigBuilder类,它们都有共同的基类BaseBuilder,这是建造者模式的应用。
再看XMLMapperBuilder类的解析源码之前,回顾一下mapper的xml文件长什么样子
<?xml version="1.0" encoding="utf-8"?>
<!DOCTYPE mapper
PUBLIC "-//mybatis.org//DTD Mapper 3.0//EN"
"http://mybatis.org/dtd/mybatis-3-mapper.dtd">
<!--namespace:给哪个接口配置的映射,写接口的全限定类名-->
<mapper namespace="cn.guosgbin.mybatis.example.mapper.UserMapper">
<cache/>
<!--select标签:表示要执行查询语句; id:给接口里哪个方法配置的,写方法名;resultType:结果集封装类型-->
<select id="list" resultType="cn.guosgbin.mybatis.example.entity.User">
select * from tb_user
</select>
<select id="selectById" resultType="cn.guosgbin.mybatis.example.entity.User"> <!--flushCache="true"-->
<!-- 开启二级缓存 -->
SELECT * FROM tb_user WHERE id = #{id}
</select>
</mapper>可以看到,Mapper的映射文件的根节点是<mapper>,所以解析源码就从<mapper>节点开始解析。
/**
* 解析Mapper文件
*/
public void parse() {
// 该节点是否被解析过
if (!configuration.isResourceLoaded(resource)) {
// 处理mapper节点
configurationElement(parser.evalNode("/mapper"));
// 加入到已经解析的列表,防止重复解析
configuration.addLoadedResource(resource);
// 将mapper注册给Configuration
bindMapperForNamespace();
}
// 下面是用于处理暂时性错误的,例如一个节点引用的一个结点还未加载,这时就出现暂时性错误了
// 下面分别用来处理失败的<resultMap>、<cache-ref>、SQL语句
parsePendingResultMaps();
parsePendingCacheRefs();
parsePendingStatements();
}configuration对象中有一个存储已经解析好的mapper的Set集合,所以在解析最开始的时候可以通过这个Set去校验当前resource或者url是否被解析过。
没有解析过的话,就会调用configurationElement(parser.evalNode("/mapper"));方法去解析映射文件的mapper节点的子节点。
/**
* 解析Mapper文件的子节点
*
* @param context Mapper文件的根节点
*/
private void configurationElement(XNode context) {
try {
// 获取当前Mapper映射文件的命名空间
String namespace = context.getStringAttribute("namespace");
if (namespace == null || namespace.isEmpty()) {
throw new BuilderException("Mapper's namespace cannot be empty");
}
// 设置当前Mapper接口的命名空间
builderAssistant.setCurrentNamespace(namespace);
// mapper文件中其他配置节点的解析
// 解析cache-ref标签
cacheRefElement(context.evalNode("cache-ref"));
// 解析cache标签
cacheElement(context.evalNode("cache"));
// 解析/mapper/parameterMap
parameterMapElement(context.evalNodes("/mapper/parameterMap"));
// 解析/mapper/resultMap 返回参数映射标签
resultMapElements(context.evalNodes("/mapper/resultMap"));
// 解析/mapper/sql 即SQL碎片标签
sqlElement(context.evalNodes("/mapper/sql"));
// 读取并处理各个数据库操作语句 各个标签
buildStatementFromContext(context.evalNodes("select|insert|update|delete"));
} catch (Exception e) {
throw new BuilderException("Error parsing Mapper XML. The XML location is '" + resource + "'. Cause: " + e, e);
}
}本篇主要讲解解析的主流程,其他详细的后面再说。
当我们执行完configurationElement方法之后,就会调用bindMapperForNamespace();方法将mapper注册给Configuration。
/**
* 将mapper注册给Configuration
*/
private void bindMapperForNamespace() {
// 获取当前xml的命名空间
String namespace = builderAssistant.getCurrentNamespace();
if (namespace != null) {
Class<?> boundType = null;
try {
// 加载命名空间的类
boundType = Resources.classForName(namespace);
} catch (ClassNotFoundException e) {
// ignore, bound type is not required
}
if (boundType != null && !configuration.hasMapper(boundType)) {
// Spring may not know the real resource name so we set a flag
// to prevent loading again this resource from the mapper interface
// look at MapperAnnotationBuilder#loadXmlResource
// 添加到mapper到configuration配置中去
configuration.addLoadedResource("namespace:" + namespace);
configuration.addMapper(boundType);
}
}
}最终还是调用了configuration.addMapper(boundType);,将Mapper存到了configuration对象中的mapperRegistry属性中去了。
上面说过,上面配置Mapper映射文件位置的四种方式,其实最终都会调用一个addMapper(Class<T> type)方法,看一下它的源码:
public <T> void addMapper(Class<T> type) {
// 要加入的肯定是接口,否则不添加
if (type.isInterface()) {
// 加入的是接口
if (hasMapper(type)) {
// 如果添加重复,直接抛异常
throw new BindingException("Type " + type + " is already known to the MapperRegistry.");
}
boolean loadCompleted = false;
try {
// 添加到knownMappers属性中
knownMappers.put(type, new MapperProxyFactory<>(type));
// It's important that the type is added before the parser is run
// otherwise the binding may automatically be attempted by the
// mapper parser. If the type is already known, it won't try.
// 创建MapperAnnotationBuilder对象去解析
MapperAnnotationBuilder parser = new MapperAnnotationBuilder(config, type);
parser.parse();
loadCompleted = true;
} finally {
// 假如解析失败,那就不添加了,移出去
if (!loadCompleted) {
knownMappers.remove(type);
}
}
}
}MapperAnnotationBuilder
MapperAnnotationBuilder类其实也是一个建造者类,有可能会有疑问为什么不去继承BaseBuilder。
这是因为MapperAnnotationBuilder类压根就不需要BaseBuilder类提供的功能。。。
通过名字很容易就能看出,这是用来解析注解形式配置映射的。
上面的addMapper方法中,使用构造方法创建了一个MapperAnnotationBuilder对象。
MapperAnnotationBuilder parser = new MapperAnnotationBuilder(config, type);MapperAnnotationBuilder构造方法如下:
public MapperAnnotationBuilder(Configuration configuration, Class<?> type) {
// 把“.”换成“/”就从类名得到了Mapper的路径
String resource = type.getName().replace('.', '/') + ".java (best guess)";
this.assistant = new MapperBuilderAssistant(configuration, resource);
this.configuration = configuration;
this.type = type;
}构造方法中为什么要将点.替换为斜杠/呢?
这是因为现在是解析基于注解来配置的映射,我们的包名是.来分割的,XML文件的路径是按照斜杠/来分割的,所以在这里替换一下,为后续做准备。
MapperAnnotationBuilder的parse()方法
public void parse() {
String resource = type.toString();
// 防止重复解析 判断是否已经加载过了
if (!configuration.isResourceLoaded(resource)) {
// 寻找类名对应的resource路径下是否有xml配置,如果有则解析掉。这样就支持注解和xml混合使用
loadXmlResource();
// 记录资源路径
configuration.addLoadedResource(resource);
// 设置命名空间
assistant.setCurrentNamespace(type.getName());
// 处理缓存
parseCache();
parseCacheRef();
for (Method method : type.getMethods()) {
if (!canHaveStatement(method)) {
continue;
}
if (getAnnotationWrapper(method, false, Select.class, SelectProvider.class).isPresent()
&& method.getAnnotation(ResultMap.class) == null) {
parseResultMap(method);
}
try {
// 解析该方法
parseStatement(method);
} catch (IncompleteElementException e) {
// 解析异常的方法暂存起来
configuration.addIncompleteMethod(new MethodResolver(this, method));
}
}
}
// 处理解析异常的方法
parsePendingMethods();
}在parse()方法中首先调用的loadXmlResource()方法是寻找类名对应的resource路径下是否有xml配置,如果有则解析掉,这样就支持注解和XML配置来混合使用了。
处理暂时性解析错误
在XMLMapperBuilder类的parse()方法中最后有三个方法,这三个方法用处很大。
// 下面是用于处理暂时性错误的,例如一个节点引用的一个结点还未加载,这时就出现暂时性错误了
// 下面分别用来处理失败的<resultMap>、<cache-ref>、SQL语句
parsePendingResultMaps();
parsePendingCacheRefs();
parsePendingStatements();在Mapper映射文件中,有些标签的上下位置可以随便写,比如<resultMap>等标签,但是由于xml文件的解析是从上往下的,可能我们读取到了地方引用了<resultMap>节点,但是这个<resultMap>节点还没有被解析到,这个时候就是解析不成功了,但是这也不是错误,只是暂时未解析成功而已。
所以这最后的三个方法就是为了解决这些暂时性错误的。
同样的在MapperAnnotationBuilder的parse()方法中,同样一个相同作用的parsePendingMethods()方法。
在Configuration类中有几个属性就是用来暂时保存这些暂时性的错误的
// 暂存未处理完成的一些节点
protected final Collection<XMLStatementBuilder> incompleteStatements = new LinkedList<>();
protected final Collection<CacheRefResolver> incompleteCacheRefs = new LinkedList<>();
protected final Collection<ResultMapResolver> incompleteResultMaps = new LinkedList<>();
protected final Collection<MethodResolver> incompleteMethods = new LinkedList<>();这种处理方式时,先第一此解析文件,把暂时解析失败的信息存起来,第二次再去解析就可以了。
小结
总结一下是解析Mapper映射文件的流程
- 首先需要判断当前的
<mapper>节点是何种方式配置的,每种方式配置的解析的方式并不一样。 - 但是四种配置方式,其实最终调用的方法都是差不多的,
addMapper方法添加Mapper信息到Configuration
类中,使用XMLMapperBuilder或者MapperAnnotationBuilder的parse()来解析Mapper映射文件。