10-基于CountDownLatch分析AQS的共享模式
| 版本 | 内容 | 时间 |
|---|---|---|
| V1 | 新建 | 2022年09月12日23:30:28 |
概述
本文基于 CountDownLatch 分析 AQS 的共享模式,CountDownLatch 类本身的代码非常少,大部分都是调用的 AQS 的方法。和 ReentrantLock 一样也是使用一个内部类 Sync 来继承 AQS,这也是 JDK 推荐的方式。
对于 CountDownLatch 来说资源就是一个倒数计数的值,创建 CountDownLatch 时初始化一个数值,每调用一次 countDown 方法就会让该计数减 1,当计数值减到 0 时则会唤醒所有在 await 方法等待的线程,继续向下执行自己的业务。
CountDownLatch 的使用案例
主线程等待所有子线程完成任务
@Test
public void test01() throws InterruptedException {
CountDownLatch latch = new CountDownLatch(10);
for (int i = 0; i < 10; i++) {
new Thread(new WorkerRunnable(i, latch), "线程" + i).start();
}
System.out.println("主线程等待所有子任务完成");
long start = System.currentTimeMillis();
latch.await();
long end = System.currentTimeMillis();
System.out.println("所有子任务完成...,耗时:" + (end - start));
}
class WorkerRunnable implements Runnable {
private int taskId;
private CountDownLatch latch;
public WorkerRunnable(int taskId, CountDownLatch latch) {
this.taskId = taskId;
this.latch = latch;
}
@Override
public void run() {
try {
int time = random.nextInt(10);
System.out.printf("%s 任务 id:%s,正在执行任务中..., 需耗时: %s \n", Thread.currentThread().getName(), taskId, time);
TimeUnit.SECONDS.sleep(time);
System.out.printf("任务 id:%s,执行任务完成...\n", taskId);
} catch (InterruptedException ignored) {
} finally {
latch.countDown();
}
}
}控制台:
线程0 任务 id:0,正在执行任务中..., 需耗时: 7
线程7 任务 id:7,正在执行任务中..., 需耗时: 8
线程6 任务 id:6,正在执行任务中..., 需耗时: 7
线程9 任务 id:9,正在执行任务中..., 需耗时: 3
线程5 任务 id:5,正在执行任务中..., 需耗时: 9
线程4 任务 id:4,正在执行任务中..., 需耗时: 0
任务 id:4,执行任务完成...
线程3 任务 id:3,正在执行任务中..., 需耗时: 7
线程2 任务 id:2,正在执行任务中..., 需耗时: 4
线程1 任务 id:1,正在执行任务中..., 需耗时: 3
主线程等待所有子任务完成
线程8 任务 id:8,正在执行任务中..., 需耗时: 5
任务 id:9,执行任务完成...
任务 id:1,执行任务完成...
任务 id:2,执行任务完成...
任务 id:8,执行任务完成...
任务 id:0,执行任务完成...
任务 id:6,执行任务完成...
任务 id:3,执行任务完成...
任务 id:7,执行任务完成...
任务 id:5,执行任务完成...
所有子任务完成...,耗时:9005让子任务同时开启
@Test
public void test02() throws InterruptedException {
CountDownLatch startSignal = new CountDownLatch(1);
CountDownLatch endSignal = new CountDownLatch(10);
for (int i = 0; i < 10; i++) {
new Thread(new Worker(i, startSignal, endSignal), "线程" + i).start();
}
TimeUnit.SECONDS.sleep(1);
System.out.println("所有子栏删都开启...");
startSignal.countDown();
System.out.println("等待子线程结束");
long start = System.currentTimeMillis();
endSignal.await();
long end = System.currentTimeMillis();
System.out.println("所有子任务已经运行结束,耗时:" + (end - start));
}
class Worker implements Runnable {
private int taskId;
private CountDownLatch startSignal;
private CountDownLatch endSignal;
public Worker(int taskId, CountDownLatch startSignal, CountDownLatch endSignal) {
this.taskId = taskId;
this.startSignal = startSignal;
this.endSignal = endSignal;
}
@Override
public void run() {
try {
int time = random.nextInt(10);
System.out.printf("%s 任务 id:%s,准备执行任务..., 该任务需耗时: %s \n", Thread.currentThread().getName(), taskId, time);
startSignal.await();
TimeUnit.SECONDS.sleep(time);
System.out.printf("任务 id:%s,执行任务完成...\n", taskId);
} catch (InterruptedException ignored) {
} finally {
endSignal.countDown();
}
}
}控制台:
线程0 任务 id:0,准备执行任务..., 该任务需耗时: 7
线程7 任务 id:7,准备执行任务..., 该任务需耗时: 9
线程6 任务 id:6,准备执行任务..., 该任务需耗时: 9
线程5 任务 id:5,准备执行任务..., 该任务需耗时: 5
线程3 任务 id:3,准备执行任务..., 该任务需耗时: 5
线程4 任务 id:4,准备执行任务..., 该任务需耗时: 5
线程2 任务 id:2,准备执行任务..., 该任务需耗时: 7
线程1 任务 id:1,准备执行任务..., 该任务需耗时: 2
线程8 任务 id:8,准备执行任务..., 该任务需耗时: 7
线程9 任务 id:9,准备执行任务..., 该任务需耗时: 8
所有子栏删都开启...
等待子线程结束
任务 id:1,执行任务完成...
任务 id:3,执行任务完成...
任务 id:5,执行任务完成...
任务 id:4,执行任务完成...
任务 id:0,执行任务完成...
任务 id:8,执行任务完成...
任务 id:2,执行任务完成...
任务 id:9,执行任务完成...
任务 id:6,执行任务完成...
任务 id:7,执行任务完成...
所有子任务已经运行结束,耗时:9008构造方法赋值初始值
public CountDownLatch(int count) {
if (count < 0) throw new IllegalArgumentException("count < 0");
this.sync = new Sync(count);
}CountDownLatch 的构造方法非常简单,就是赋值一个倒数计数器的初始值。其中 Sync 是继承 AQS 的内部类。
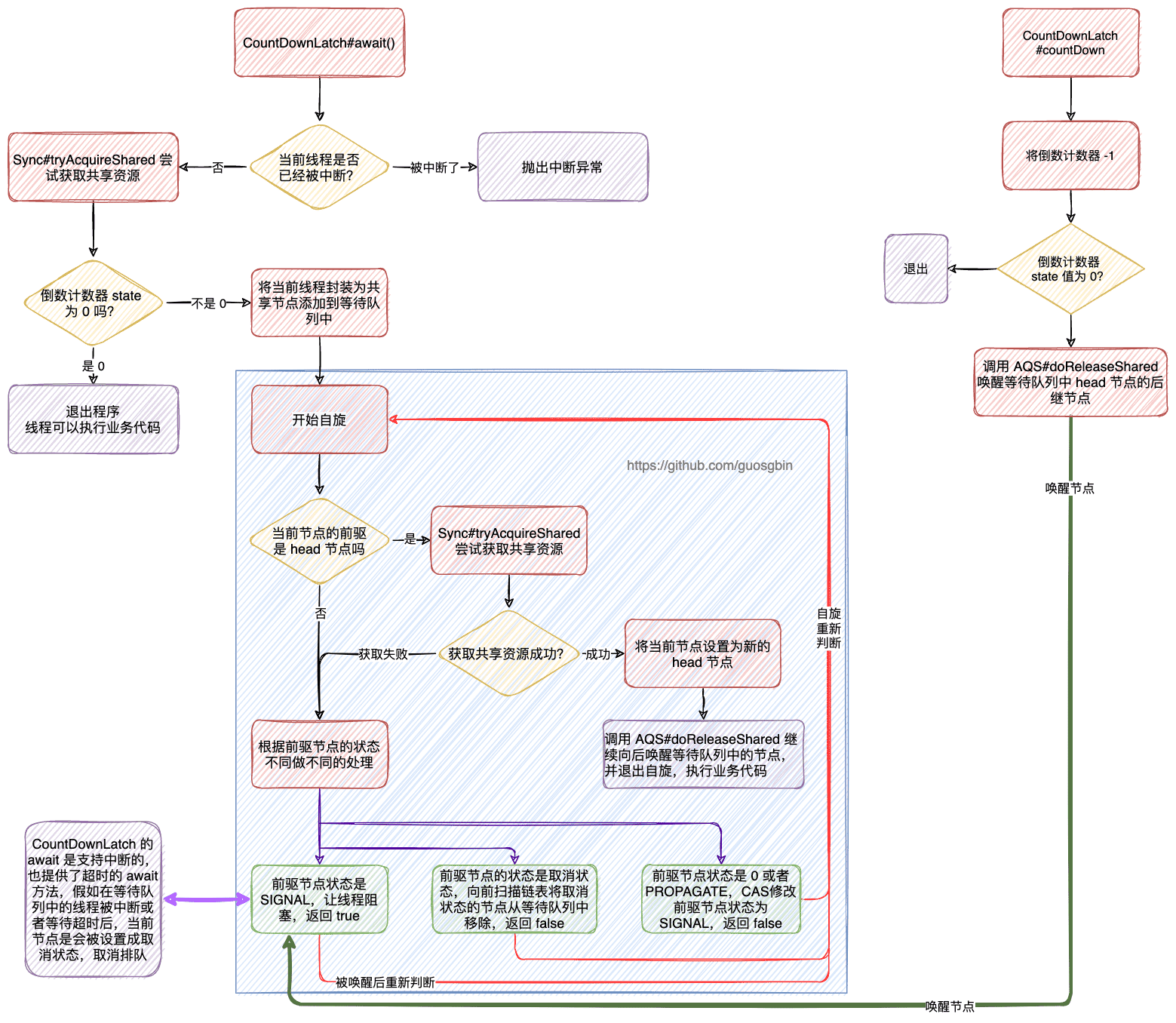
await 流程分析
public void await() throws InterruptedException {
sync.acquireSharedInterruptibly(1);
}await 方法会让当前线程等待直到倒数计数器为 0 或者 被其他线程中断。
继续看 AbstractQueuedSynchronizer#acquireSharedInterruptibly 方法
// 共享地获取资源(响应中断)
public final void acquireSharedInterruptibly(int arg)
throws InterruptedException {
if (Thread.interrupted())
// 当前线程已经被中断了
throw new InterruptedException();
// 尝试获取锁,小于 0 表示获取锁失败
if (tryAcquireShared(arg) < 0)
doAcquireSharedInterruptibly(arg);
}可以看到首先会调用子类的 tryAcquireShared 方法,我们看 CountDownLatch.Sync#tryAcquireShared 的实现
protected int tryAcquireShared(int acquires) {
return (getState() == 0) ? 1 : -1;
}这里分析下该方法返回值的含义:
| 返回值 | 含义 |
|---|---|
| 1 | 表示资源值是 0,表示 await 的线程可以继续执行了。 |
| -1 | 表示资源值不是 0,表示当前线程需要去阻塞等待。 |
OK 假如返回 -1,那么需要当前线程去阻塞了,接下来看阻塞相关方法 AbstractQueuedSynchronizer#doAcquireSharedInterruptibly 该方法和共享模式的方法十分类似:
// 共享地获取资源(响应中断)
private void doAcquireSharedInterruptibly(int arg)
throws InterruptedException {
// 包装成共享节点,插入等待队列
final Node node = addWaiter(Node.SHARED);
boolean failed = true;
try {
for (;;) {
// 获取前驱节点
final Node p = node.predecessor();
if (p == head) {
// 尝试获取锁
int r = tryAcquireShared(arg);
if (r >= 0) {
// 根据传播状态判断是否要唤醒并释放后继结点
setHeadAndPropagate(node, r);
p.next = null; // help GC
failed = false;
return;
}
}
if (shouldParkAfterFailedAcquire(p, node) &&
parkAndCheckInterrupt())
throw new InterruptedException();
}
} finally {
if (failed)
cancelAcquire(node);
}
}分析下步骤:
- 首先是将当前线程封装成共享模式的节点添加到等待队列;
- 开启自旋;
- 获取前驱节点,假如前驱节点是 head 节点,则尝试获取共享锁,获取成功则调用 setHeadAndPropagate 方法,并退出自旋;
- 假如前驱节点不是 head 节点,那么就会根据 shouldParkAfterFailedAcquire 和 parkAndCheckInterrupt 方法来决定当前线程是否阻塞等待。
- 假如线程被中断了,那么会调用 cancelAcquire 方法将当前线程的节点设置成取消状态。
shouldParkAfterFailedAcquire 方法和 parkAndCheckInterrupt 方法在 ReentrantLock 时已经分析了,这里不再分析。
AbstractQueuedSynchronizer#setHeadAndPropagate 方法在唤醒的时候再分析。
好了,到这里线程已经在等待队列中阻塞等待了。
countDown 流程分析
public void countDown() {
sync.releaseShared(1);
}AbstractQueuedSynchronizer#releaseShared
// 释放共享资源
public final boolean releaseShared(int arg) {
// tryReleaseShared 返回true 表示已经释放完了
if (tryReleaseShared(arg)) {
doReleaseShared();
return true;
}
return false;
}OK 首先调用的是 AbstractQueuedSynchronizer#tryReleaseShared 方法,尝试释放共享资源,该方法需要由子类实现,所以我们看 CountDownLatch.Sync#tryReleaseShared 方法:
protected boolean tryReleaseShared(int releases) {
// Decrement count; signal when transition to zero
for (;;) {
// 获取同步的状态值
int c = getState();
if (c == 0)
return false;
// 每次就 -1
int nextc = c-1;
if (compareAndSetState(c, nextc))
// nextc == 0 就说明已经减到 0了
return nextc == 0;
}
}返回值说明,当倒数计数器减到 0 的时候返回 true,这就意味着所有被 await 阻塞等待的线程可以被唤醒了。不是 0 返回 false。
继续看 AbstractQueuedSynchronizer#releaseShared 方法,当 tryReleaseShared 放回 true 的时候,则需要调用 AbstractQueuedSynchronizer#doReleaseShared 方法去唤醒所有被 await 阻塞的线程了,我们看下源码是如何做的:
private void doReleaseShared() {
for (;;) {
Node h = head;
// h != null 说明等待队列中有 head 节点
// h != tail 说明等待队列中除开 head 节点还有别的节点
if (h != null && h != tail) {
int ws = h.waitStatus;
if (ws == Node.SIGNAL) {
// 假如 head 节点的状态是 SIGNAL,需要将其 cas 修改为 0
// 这里使用 cas 是因为该方法可能会有多个线程调用
// cas 失败则继续继续自旋重新判断
if (!compareAndSetWaitStatus(h, Node.SIGNAL, 0))
continue; // loop to recheck cases
// 前提是上面的 cas 成功了,则需要唤醒 head 的后继节点
unparkSuccessor(h);
}
// 前置条件 head 的状态不是 SIGNAL
// 当 head 的状态是 0 时,需要将 head 的状态 cas 为 PROPAGATE
else if (ws == 0 &&
!compareAndSetWaitStatus(h, 0, Node.PROPAGATE))
// CAS 失败则自旋继续判断
continue; // loop on failed CAS
}
if (h == head) // loop if head changed
// head 发生改变,则说明等待队列有节点出队了
break;
}
}具体的唤醒操作在 unparkSuccessor 方法中,该方法会唤醒 head 节点的 next 节点。(该方法ReentrantLock 分析过)
既然唤醒了,那么被唤醒的节点就会在 AbstractQueuedSynchronizer#doAcquireSharedInterruptibly 方法中继续自旋判断,
// 共享地获取资源(响应中断)
private void doAcquireSharedInterruptibly(int arg)
throws InterruptedException {
// 包装成共享节点,插入等待队列
final Node node = addWaiter(Node.SHARED);
boolean failed = true;
try {
for (;;) {
// 获取前驱节点
final Node p = node.predecessor();
if (p == head) {
// 尝试获取锁
int r = tryAcquireShared(arg);
if (r >= 0) {
// 根据传播状态判断是否要唤醒并释放后继结点
setHeadAndPropagate(node, r);
p.next = null; // help GC
failed = false;
return;
}
}
if (shouldParkAfterFailedAcquire(p, node) &&
parkAndCheckInterrupt())
throw new InterruptedException();
}
} finally {
if (failed)
cancelAcquire(node);
}
}假如被唤醒的节点是 head 的 next 节点,那么就会调用 AbstractQueuedSynchronizer#tryAcquireShared 方法,我们假设这里倒数计数器已经是 0 了,那么 tryAcquireShared 方法返回 1,就会调用 AbstractQueuedSynchronizer#setHeadAndPropagate,分析下该方法:
// 将当前 node 设置为头节点,并根据传播状态判断是否要唤醒并释放后继结点
private void setHeadAndPropagate(Node node, int propagate) {
// 将当前节点设置为头节点(记录下旧的头节点)
Node h = head; // Record old head for check below
// 设置新的头节点
setHead(node);
// 判断是否需要唤醒后继节点
// 在 countDownLatch 调进来的时 propagate 是 1
if (propagate > 0 || h == null || h.waitStatus < 0 ||
(h = head) == null || h.waitStatus < 0) {
Node s = node.next;
if (s == null || s.isShared())
doReleaseShared();
}
}首先就是设置新的头节点,在 countDownLatch 调到该方法时参数 propagate 的值是固定 1,所有其他条件不用看了直接看里面的,因为 countDownLatch 进入等待队列的都是共享模式的节点,所有会直接调到 AbstractQueuedSynchronizer#doReleaseShared 方法去唤醒后面的节点。以此反复,直到所有被await 方法阻塞住的SHARED 节点里的线程都被唤醒,都抢到锁,都可以继续执行后面的业务代码。
到这里 countDown 的流程已经说完了。
小结
CountDownLatch 的 await 方法和 countDown 方法的流程图。
