03-客户端启动流程
| 版本 | 内容 | 时间 |
|---|---|---|
| V1 | 新建 | 2022年3月8日08:47:52 |
| V2 | 增加流程图 | 2022年03月16日15:21:35 |
| V3 | 重构 | 2023年05月15日23:19:44 |
客户端代码案例
使用 io.netty.example.echo 包来分析 Netty客户端的代码,针对 io.netty.example.echo.EchoClient 类做了简单的修改。
public final class EchoClient {
static final boolean SSL = System.getProperty("ssl") != null;
static final String HOST = System.getProperty("host", "127.0.0.1");
static final int PORT = Integer.parseInt(System.getProperty("port", "8007"));
static final int SIZE = Integer.parseInt(System.getProperty("size", "256"));
public static void main(String[] args) throws Exception {
// Configure the client.
EventLoopGroup group = new NioEventLoopGroup();
try {
Bootstrap b = new Bootstrap();
b.group(group)
.channel(NioSocketChannel.class)
.option(ChannelOption.TCP_NODELAY, true)
.handler(new ChannelInitializer<SocketChannel>() {
@Override
public void initChannel(SocketChannel ch) throws Exception {
ChannelPipeline p = ch.pipeline();
//p.addLast(new LoggingHandler(LogLevel.INFO));
p.addLast(new EchoClientHandler());
}
});
// Start the client.
ChannelFuture f = b.connect(HOST, PORT).sync();
// Wait until the connection is closed.
f.channel().closeFuture().sync();
} finally {
// Shut down the event loop to terminate all threads.
group.shutdownGracefully();
}
}
}客户端启动流程概要
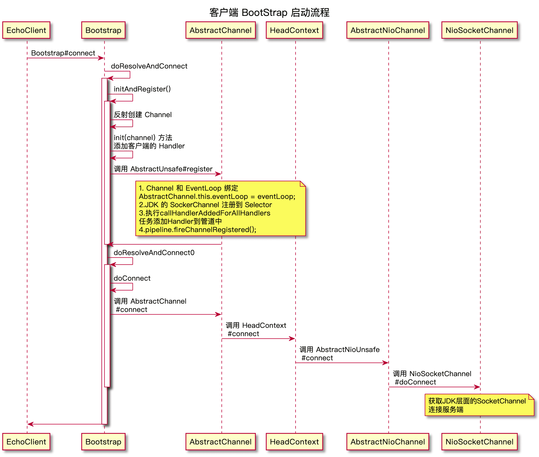
客户端的启动流程和服务端的启动流程十分相似,仅部分逻辑不同。本篇会默认你已经了解服务端启动流程,相同的处理逻辑不会重复讲解,或者简单带过。
- 创建线程组;
- 创建 Bootstrap 并赋值参数;
- 反射创建 NioSocketChannel;
- Channel 绑定 EventLoop;
- Channel 注册到 Selector 中去;
- java.nio.channels.SocketChannel#connect 连接服务端;
创建线程组
EventLoopGroup group = new NioEventLoopGroup();创建一个 EventLoopGroup 线程组,其实就是一个线程池。
EventLoopGroup 源码分析见相关文章。
创建 Bootstrap 并赋值参数
创建 Bootstrap 和赋值的流程与服务端的 ServerBootstrap 基本上相同。例如设置 Channel 类型、客户端的配置、客户端管道的处理器。具体源码分析可以参考服务端 ServerBootstrap 的处理。
连接 Bootstrap#connect(String, int)
客户端连接服务端的核心处理逻辑再 Bootstrap#connect(String, int) 方法,该方法最终会调用到 Bootstrap#doResolveAndConnect 方法
/**
* @see #connect()
*/
private ChannelFuture doResolveAndConnect(final SocketAddress remoteAddress, final SocketAddress localAddress) {
final ChannelFuture regFuture = initAndRegister();
final Channel channel = regFuture.channel();
if (regFuture.isDone()) {
if (!regFuture.isSuccess()) {
return regFuture;
}
return doResolveAndConnect0(channel, remoteAddress, localAddress, channel.newPromise());
} else {
// Registration future is almost always fulfilled already, but just in case it's not.
final PendingRegistrationPromise promise = new PendingRegistrationPromise(channel);
regFuture.addListener(new ChannelFutureListener() {
@Override
public void operationComplete(ChannelFuture future) throws Exception {
// Directly obtain the cause and do a null check so we only need one volatile read in case of a
// failure.
Throwable cause = future.cause();
if (cause != null) {
promise.setFailure(cause);
} else {
// Registration was successful, so set the correct executor to use.
// See https://github.com/netty/netty/issues/2586
promise.registered();
doResolveAndConnect0(channel, remoteAddress, localAddress, promise);
}
}
});
return promise;
}
}可以看到 Bootstrap#doResolveAndConnect 的核心逻辑其实就是两个方法:
- AbstractBootstrap#initAndRegister:和服务端启动是调用的是同一个方法,主要做的就是创建 NioSocketChannel,初始化管道,EventLoop 和 Channel 绑定,添加处理器到管道。其实和服务端做的是相同的事情;
- Bootstrap#doResolveAndConnect0:在 Pipeline 在传递出站的连接事件,最终在 HeadContext 处理对应的逻辑,也就是调用 JDK 的 API 去连接服务端;
关于 AbstractBootstrap#initAndRegister 方法,里面大部分处理流程和服务端的启动流程类似,这里只分析不同的部分,相同的逻辑见服务端启动流程。
反射创建 NioSocketChannel
AbstractBootstrap#initAndRegister 中 channelFactory.newChannel() 其实就是通过 ChannelFactory 的默认实现 ReflectiveChannelFactory 反射创建 Channel。
对于给出的客户端的案例来说就是反射创建 NioSocketChannel 对象了。
final ChannelFuture initAndRegister() {
Channel channel = null;
try {
// 反射创建Channel对象,使用的是空参构造方法
channel = channelFactory.newChannel();
// 初始化Channel,具体实现由客户端和服务端的BootStrap实现
init(channel);
} catch (Throwable t) {
// 省略异常处理代码......
}
// 省略注册部分的逻辑代码.....
return regFuture;
}这里就需要去看 NioSocketChannel 的空参构造方法了,如下:newSocket 方法会返回一个 JDK 层面的 SocketChannel 对象。
public NioSocketChannel() {
this(DEFAULT_SELECTOR_PROVIDER);
}
public NioSocketChannel(SelectorProvider provider) {
this(newSocket(provider));
}
/**
* 创建JDK原生的SocketChannel
*
* @param provider
* @return
*/
private static SocketChannel newSocket(SelectorProvider provider) {
try {
return provider.openSocketChannel();
} catch (IOException e) {
throw new ChannelException("Failed to open a socket.", e);
}
}构造方法最终会调用到 NioSocketChannel#NioSocketChannel(Channel, SocketChannel)
public NioSocketChannel(Channel parent, SocketChannel socket) {
super(parent, socket);
config = new NioSocketChannelConfig(this, socket.socket());
}这里主要分析 super 调用父类的构造方法,第二行的 NioSocketChannelConfig 对象是和内存分配相关的,后面分析内存池的时候再分析。父类构造器 AbstractNioByteChannel#AbstractNioByteChannel
protected AbstractNioByteChannel(Channel parent, SelectableChannel ch) {
// 参数1 服务端channel
// 餐数2 原生客户端channel
// 参数3 是初始化事件
super(parent, ch, SelectionKey.OP_READ);
}可以看到,还是继续调用父类构造方法,传入一个关键参数 SelectionKey.OP_READ,表示当前 Channel 监听 SelectionKey.OP_READ 事件,需要注意的是在构造方法中并没有立即让 Channel 监听该事件,这里只是保存起来,后续会在 connect 事件中去监听 SelectionKey.OP_READ 事件。
io.netty.channel.nio.AbstractNioChannel#AbstractNioChannel
protected AbstractNioChannel(Channel parent, SelectableChannel ch, int readInterestOp) {
super(parent);
this.ch = ch;
this.readInterestOp = readInterestOp;
try {
// Channel设置为非阻塞模式
ch.configureBlocking(false);
} catch (IOException e) {
// 省略异常处理代码.....
}
}io.netty.channel.AbstractChannel#AbstractChannel(Channel)
protected AbstractChannel(Channel parent) {
this.parent = parent;
// 给Channel实例分配一个唯一的ID对象
id = newId();
// 封装一个unsafe对象
// 当Channel是NioServerSocketChannel时,Unsafe实例是NioMessageUnSafe
// 当Channel是NioSocketChannel时,实例是NioByteUnSafe
unsafe = newUnsafe();
// 构建Channel消息处理管道Pipeline
// 设置好两个节点(默认的处理器),一个头结点HeadContext,一个尾节点TailContext
pipeline = newChannelPipeline();
}通过这两个构造方法:
- 保存了当前 Channel 感兴趣的 SelectionKey.OP_READ 事件;
- 将 Channel 设置为非阻塞模式;
- 给 Channel 实例分配一个唯一的 ID 对象;
- 封装一个 unsafe 对象,客户端对应的是 NioByteUnSafe 实例;
- 构建 Channel 消息处理管道 Pipeline,添加 HeadContext 和 TailContext 两个节点;
Bootstrap#init
前面已经创建好 Channel 和对应的 Pipeline 了,在 Bootstrap#init 方法中,将 Bootstrap 中保存的一些属性和 Channel 关联一下:
@Override
void init(Channel channel) {
ChannelPipeline p = channel.pipeline();
p.addLast(config.handler());
setChannelOptions(channel, newOptionsArray(), logger);
setAttributes(channel, newAttributesArray());
}这个方法里面主要做了三件事
将案例代码 new 出来的匿名类 ChannelInitializer 添加到 Pipeline;
赋值 Options 参数;
赋值 Attributes 参数;
添加到管道的方法 io.netty.channel.DefaultChannelPipeline#addLast(),需要注意的是,假如当前的 EventLoop 还未绑定到 Channel 上, 那么此时会调用 callHandlerCallbackLater(newCtx, true) 方法添加一个任务到单链表中去,后续会在 register0 方法中 会遍历这个链表去操作。(ps.这部分在之前的文章已经详细分析过)
Channel 绑定 EventLoop
客户端的初始化动作最终会走到 AbstractUnsafe#register 方法,省略部分代码:
@Override
public final void register(EventLoop eventLoop, final ChannelPromise promise) {
// ......省略部分校验代码.....
// 绑定Channel和EventLoop的关系
// 后续Channel上的事件或者任务都会用这个EventLoop线程去处理
AbstractChannel.this.eventLoop = eventLoop;
// 当前线程是否是当前EventLoop线程自己
// 目的是,为了线程安全,最终都是EventLoop这个线程去执行注册
if (eventLoop.inEventLoop()) {
register0(promise);
} else {
try {
// 将注册的任务提交到eventLoop的队列中
eventLoop.execute(new Runnable() {
@Override
public void run() {
register0(promise);
}
});
} catch (Throwable t) {
// ......省略异常校验代码......
}
}
}AbstractUnsafe#register0
在客户端 Channel 绑定 EventLoop 后,会走到 AbstractUnsafe#register0 方法,这部分逻辑大部分和服务端启动流程的逻辑是一样的,
private void register0(ChannelPromise promise) {
try {
// ......省略校验相关的逻辑代码......
boolean firstRegistration = neverRegistered;
// 模板方法-子类实现
doRegister();
// 表示不是第一次实现
neverRegistered = false;
// 表示当前Channel已经注册到Selector了
registered = true;
// 确保在通道未注册前添加到管道上的 ChannelHandler 的 handlerAdded(…) 也会被调用
// 这是必需的,因为用户可能已经通过ChannelFutureListener中的管道触发了事件。
pipeline.invokeHandlerAddedIfNeeded();
// 设置promise结果为成功,notifyAll等待的线程,回调注册相关的promise的Listener
safeSetSuccess(promise);
// 向当前Channel的pipeline发起一个 注册完成事件, 关注这个事件的handlder可以做一些自己的事情
pipeline.fireChannelRegistered();
if (isActive()) {
// firstRegistration 客户端是true 服务端是false
if (firstRegistration) {
pipeline.fireChannelActive();
} else if (config().isAutoRead()) {
beginRead();
}
}
} catch (Throwable t) {
// ......省略异常处理逻辑代码......
}
}(1)doRegister 方法里面就是将 JDK 层面的 Channel 注册到 JDK 层面的 Selector 上去了。
(2)pipeline 的 invokeHandlerAddedIfNeeded 方法。前面已经分析过,此处的 invokeHandlerAddedIfNeeded 方法会拿到 pendingHandlerCallbackHead, 遍历这个链表,并执行里面的任务。然后会调用 AbstractChannelHandlerContext#callHandlerAdded 方法, 最终调用到了 ChannelInitializer 的 handlerAdded 方法,在里面调用了我们在代码案例中的 initChannel 方法。**最终会将 ChannelInitializer 从管道移除。**也就是这个 ChannelInitializer 里的 initChannel 方法。
Bootstrap b = new Bootstrap();
b.group(group)
.channel(NioSocketChannel.class)
.option(ChannelOption.TCP_NODELAY, true)
.handler(new ChannelInitializer<SocketChannel>() {
@Override
public void initChannel(SocketChannel ch) throws Exception {
ChannelPipeline p = ch.pipeline();
//p.addLast(new LoggingHandler(LogLevel.INFO));
p.addLast(new EchoClientHandler());
}
});(3) safeSetSuccess(promise) 设置 promise 结果为成功,notifyAll 等待的线程,回调注册相关的 promise 的 Listener。
(4)pipeline.fireChannelRegistered() 向当前 Channel 的 pipeline 发起一个注册完成事件, 关注这个事件的 handlder 可以做一些自己的事情。
Bootstrap#doResolveAndConnect0
前面已经把 AbstractBootstrap#initAndRegister 分析完了,接下来分析 Bootstrap#doResolveAndConnect0 方法。该方法最终调用 Bootstrap#doConnect 方法
private static void doConnect(
final SocketAddress remoteAddress, final SocketAddress localAddress, final ChannelPromise connectPromise) {
// This method is invoked before channelRegistered() is triggered. Give user handlers a chance to set up
// the pipeline in its channelRegistered() implementation.
final Channel channel = connectPromise.channel();
channel.eventLoop().execute(new Runnable() {
@Override
public void run() {
if (localAddress == null) {
channel.connect(remoteAddress, connectPromise);
} else {
channel.connect(remoteAddress, localAddress, connectPromise);
}
connectPromise.addListener(ChannelFutureListener.CLOSE_ON_FAILURE);
}
});
}主要是向 NioEventLoop 提交一个任务,在 NioEventLoop 的 run 方法中执行任务,调用 NioSocketChannel 的 AbstractChannel#connect方法。
/** AbstractChannel#connect */
@Override
public ChannelFuture connect(SocketAddress remoteAddress, ChannelPromise promise) {
return pipeline.connect(remoteAddress, promise);
}可以看到,在 Pipeline 中传播连接的事件,因为是出站事件,所以最终会调到 HeadContext#connect 方法中。
/** HeadContext#connect */
@Override
public void connect(
ChannelHandlerContext ctx,
SocketAddress remoteAddress, SocketAddress localAddress,
ChannelPromise promise) {
unsafe.connect(remoteAddress, localAddress, promise);
}后续调用 AbstractNioChannel.AbstractNioUnsafe#connect,在该方法中会调用模板方 AbstractNioChannel#doConnect,具体由子类实现,例如 NioSocketChannel#doConnect
/**
* 与服务端连接
*
* @param remoteAddress
* @param localAddress
* @return
* @throws Exception
*/
@Override
protected boolean doConnect(SocketAddress remoteAddress, SocketAddress localAddress) throws Exception {
if (localAddress != null) {
// 先绑定底层NIO通道的本地地址
doBind0(localAddress);
}
boolean success = false;
try {
// 获取JDK层面的SocketChannel,进行连接
// 调用 connect 后除非立马能连接则返回 true,否则返回 false。连接是否能个建立要通过后续的 finshConnect 判断
boolean connected = SocketUtils.connect(javaChannel(), remoteAddress);
if (!connected) {
// 没有连接成功,就将 SelectionKey 关注连接事件 OP_CONNECT
selectionKey().interestOps(SelectionKey.OP_CONNECT);
}
success = true;
return connected;
} finally {
if (!success) {
doClose();
}
}
}小结
