16-客户端处理READ事件详解及RecvByteBufAllocator
| 版本 | 内容 | 时间 |
|---|---|---|
| V1 | 新建 | 2022年2月18日18:34:24 |
| V2 | 重构 | 2023年05月27日14:28:26 |
分析顺序
想要理明白客户端处理 READ 事件的读循环,必须了解 AdaptiveRecvByteBufAllocator 和 MaxMessageHandle 这两个类的实现原理。本篇文章的分析流程如下:
处理 READ 事件相关类的源码分析;
- AdaptiveRecvByteBufAllocator 源码分析;
- MaxMessageHandle 源码分析;
客户端处理 READ 事件的主要流程;
读取数据缓冲区 ByteBuf 的自适应扩容缩容机制;
处理 READ 事件相关类的源码分析
继承体系

这幅图包含了两个关键的类 AdaptiveRecvByteBufAllocator 和 MaxMessageHandle。
RecvByteBufAllocator 接口
public interface RecvByteBufAllocator {
// 创建一个新的Handle,保存着预测的一些信息
Handle newHandle();
@Deprecated
interface Handle {
// 创建一个新的接收缓冲区,其容量可能足够大以读取所有入站数据,并且足够小以不浪费其空间
ByteBuf allocate(ByteBufAllocator alloc);
// 预测读循环下次该用多大的缓冲区接收数据
int guess();
// 读循环前重置上一次 READ 事件读取数据的一些统计参数
void reset(ChannelConfig config);
// 增加当前读取循环已读取的次数
void incMessagesRead(int numMessages);
// 设置上次循环中读取操作已读取的字节数
void lastBytesRead(int bytes);
// 获取上次循环中读取的字节数
int lastBytesRead();
// 设置-读取操作将(或已经)尝试读取的字节数。
void attemptedBytesRead(int bytes);
// 获取-读取操作将(或已经)尝试读取的字节数。
int attemptedBytesRead();
// 判断是否应该继续循环读取数据,一般用作 while 条件
boolean continueReading();
// READ 事件读取数据这步完成了,需要做一些处理,例如可能做自适应扩容缩容
void readComplete();
}
@SuppressWarnings("deprecation")
@UnstableApi
interface ExtendedHandle extends Handle {
// 判断是否应该继续循环读取数据,一般用作 while 条件
boolean continueReading(UncheckedBooleanSupplier maybeMoreDataSupplier);
}
class DelegatingHandle implements Handle {
// ......省略......
}
}RecvByteBufAllocator 有两个内部接口,分别是 Handle 和 ExtendedHandle 接口,它们的作用分别为:
- RecvByteBufAllocator 接口:提供创建 Handle 接口的实现类的 API;
- Handle 接口:主要提供读循环次数控制和自适应扩容缩容的 API;
- ExtendedHandle 接口:扩展了 Handle 接口的 continueReading 方法;
MaxMessagesRecvByteBufAllocator 接口
MaxMessagesRecvByteBufAllocator 接口继承自 RecvByteBufAllocator 接口,主要是额外提供了两个方法:
// 限制EventLoop尝试读取操作时尝试的读取操作次数
public interface MaxMessagesRecvByteBufAllocator extends RecvByteBufAllocator {
// 获取-每个读取循环允许读的次数
int maxMessagesPerRead();
// 设置-每个读取循环允许读的次数
MaxMessagesRecvByteBufAllocator maxMessagesPerRead(int maxMessagesPerRead);
}前面我们提到过,读循环次数是有限制的,默认是 16 次,可以通过这两个 API 设置。
DefaultMaxMessagesRecvByteBufAllocator 抽象类
这个抽象类主要提供两个字段:
public abstract class DefaultMaxMessagesRecvByteBufAllocator implements MaxMessagesRecvByteBufAllocator {
// 读循环允许的最大读次数
private volatile int maxMessagesPerRead;
private volatile boolean respectMaybeMoreData = true;
// ......省略......
}- maxMessagesPerRead:表示读循环允许的最大读次数,超过无论数据是否读取完毕都会退出读循环;
- respectMaybeMoreData:这个参数较复杂,用于控制 Channel 中可能还有数据未读取的情况下,如何处理的
- true:当某次读循环读取的数据把分配的 ByteBuf 占满了,则说明 Channel 上可能还有数据未读取,需要继续尝试读取数据;
- false:无论某次循环读取到的数据是否占满 ByteBuf,都需要继续循环读取数据。直到读取不到数据,或者对端关闭,或者超过读循环次数了,就退出循环;
关于 respectMaybeMoreData 参数,直译过来就是,对可能还有数据需要谨慎(respect)对待。
MaxMessageHandle 的成员属性
MaxMessageHandle 的方法比较多,这里只说明它的成员属性代表的含义,后面分析 do...while...循环会结合成员方法一起分析:
public abstract class MaxMessageHandle implements ExtendedHandle {
private ChannelConfig config;
// do...while... 读循环最大能够读取多少次,默认 16 次
private int maxMessagePerRead;
// do...while... 已经循环读取的次数
private int totalMessages;
// do...while... 循环已经读取的数据大小 size
private int totalBytesRead;
// 某次循环预计可以读的字节数
private int attemptedBytesRead;
// 最后一次读的字节数
private int lastBytesRead;
private final boolean respectMaybeMoreData = DefaultMaxMessagesRecvByteBufAllocator.this.respectMaybeMoreData;
// ......省略成员方法......
}- maxMessagePerRead:do...while... 读循环最大能够读取多少次,默认 16 次;
- totalMessages:do...while... 已经循环读取的次数;
- totalBytesRead:do...while... 循环已经读取的数据大小;
- attemptedBytesRead:某次循环预计可以读的字节数;
- lastBytesRead:最后一次读的字节数;
- respectMaybeMoreData:就是上一节分析的含义,见一节;
HandleImpl 的成员属性
private final class HandleImpl extends MaxMessageHandle {
// 最小的在 SIZE_TABLE 的索引
private final int minIndex;
// 最大的在 SIZE_TABLE 的索引
private final int maxIndex;
// 当前缓冲区大小 在数组中的索引
private int index;
// 下一次分配的缓冲区的大小,,默认初始值 2048
private int nextReceiveBufferSize;
// 控制是否缩容
private boolean decreaseNow;
// ......省略成员方法......
}这里主要关心 nextReceiveBufferSize 字段,表示下一次给读数据分配的缓冲区的大小,这个值是会自适应变大变小的,默认的初始值是 2048。
关于其他字段是自适应扩容缩容要用的,后面小节详细分析,这里先略过。
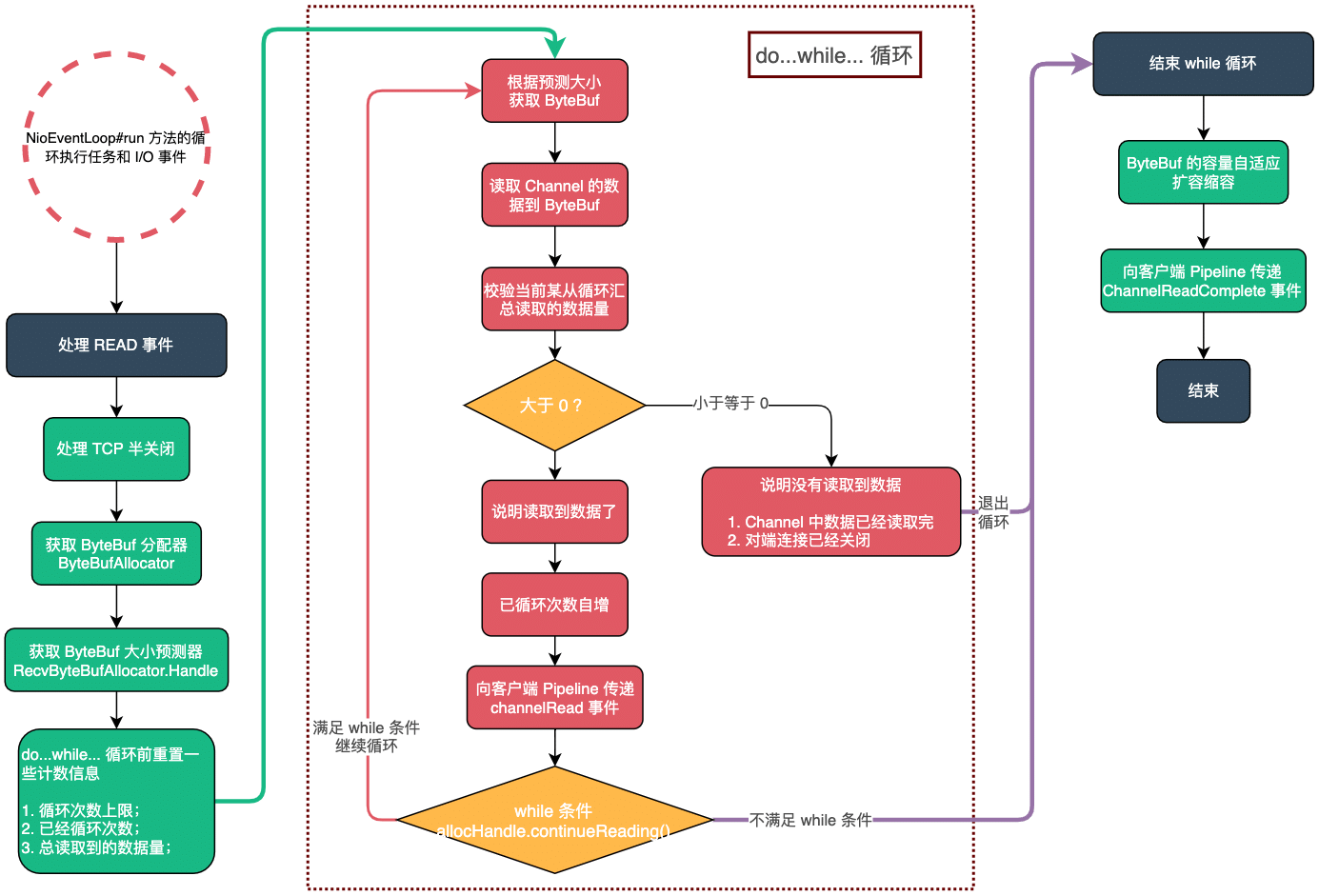
客户端处理 READ 事件详细流程
流程概览

/**
* 1 通过 doReadBytes(byteBuf) 方法,从底层NIO 通道中读取数据到输入缓冲区ByteBuf 中。
* 2 通过 pipeline.fireChannelRead(...) 方法,发送ChannelRead读取事件。
* 3 通过 allocHandle.continueReading() 判断是否需要继续读取。
* 4 这次读取完成,调用 pipeline.fireChannelReadComplete() 方法,发送 ChannelReadComplete 读取完成事件。
*/
@Override
public final void read() {
// 获取客户端的配置Config对象
final ChannelConfig config = config();
if (shouldBreakReadReady(config)) {
clearReadPending();
return;
}
// 获取客户端的pipeline对象
final ChannelPipeline pipeline = pipeline();
// 获取缓冲区分配器,默认是PooledByteBufAllocator
final ByteBufAllocator allocator = config.getAllocator();
// 控制读循环和预测下次创建的bytebuf的容量大小
final RecvByteBufAllocator.Handle allocHandle = recvBufAllocHandle();
// 清空上一次读取的字节数,每次读取时搜重新计算
allocHandle.reset(config);
ByteBuf byteBuf = null;
boolean close = false;
try {
do {
// 参数是缓冲区内存分配器
// allocHandle只是预测分配多大的内存
byteBuf = allocHandle.allocate(allocator);
// doReadBytes(byteBuf) 读取当前Socket读缓冲区的数据到byteBuf对象中
allocHandle.lastBytesRead(doReadBytes(byteBuf));
// channel底层Socket读缓冲区 已经完全读取完毕会返回0,或者是Channel对端关闭了 返回-1
if (allocHandle.lastBytesRead() <= 0) {
// nothing was read. release the buffer.
byteBuf.release();
byteBuf = null;
close = allocHandle.lastBytesRead() < 0;
if (close) {
// There is nothing left to read as we received an EOF.
// 此时是 -1
readPending = false;
}
break;
}
// 更新缓冲区预测分配器 读取消息数量
allocHandle.incMessagesRead(1);
readPending = false;
// 因为 TCP 有粘包问题
// 向客户端pipeline发送channelRead事件,该pipeline实现了channelRead的Handler就可以进行业务处理了
pipeline.fireChannelRead(byteBuf);
byteBuf = null;
} while (allocHandle.continueReading());
// 读取操作完毕
allocHandle.readComplete();
// 触发管道的fireChannelReadComplete事件
pipeline.fireChannelReadComplete();
if (close) {
// 如果连接对端关闭了,则关闭读操作
closeOnRead(pipeline);
}
} catch (Throwable t) {
handleReadException(pipeline, byteBuf, t, close, allocHandle);
} finally {
// Check if there is a readPending which was not processed yet.
// This could be for two reasons:
// * The user called Channel.read() or ChannelHandlerContext.read() in channelRead(...) method
// * The user called Channel.read() or ChannelHandlerContext.read() in channelReadComplete(...) method
//
// See https://github.com/netty/netty/issues/2254
// 假如读操作完毕,且没有配置自动读,则从选择的Key兴趣集中移除读操作事件
if (!readPending && !config.isAutoRead()) {
removeReadOp();
}
}
}
}- 处理 TCP 半关闭(Half-Close);
- 获取缓存区分配器 ByteBufAllocator 和控制读循环和预测缓存大小的分配器 RecvByteBufAllocator.Handle;
allocHandle.reset(config),循环前重置一些数据,如清空上一次读取的字节数;- do...while... 循环读取数据;
allocHandle.allocate(allocator)预测当前循环需要使用多大的 ByteBuf;- 通过
doReadBytes(byteBuf)方法,从底层 NIO 通道中读取数据到输入缓冲区 ByteBuf 中,如果所有数据都读取完毕,或者对端关闭连接了,就退出循环; allocHandle.incMessagesRead(1)更新缓冲区预测分配器,增加读循环次数;pipeline.fireChannelRead(byteBuf),向客户端 pipeline 发送 channelRead 事件;- while 循环的条件
allocHandle.continueReading(),判断是否允许继续循环读数据; - 当前次数数据读取完毕或者循环读到了上限 16 次(可能 16 次都没读完),
pipeline.fireChannelReadComplete()向客户端管道发送 channelReadComplete 事件;
重置数据
在获取到缓冲区 ByteBuf 分配器 ByteBufAllocator 和 RecvByteBufAllocator 对象后,需要情况上一次 READ 事件的一些数据。
// 清空上一次读取的字节数,每次读取时搜重新计算
allocHandle.reset(config);最终调用到 MaxMessageHandle#reset 方法
@Override
public void reset(ChannelConfig config) {
this.config = config;
// 重新设置 读循环操作 最大可读消息量,默认情况下是16,服务端和客户端都是16
maxMessagePerRead = maxMessagesPerRead();
// 统计字段归零
totalMessages = totalBytesRead = 0;
}主要就是将读循环最大次数 maxMessagePerRead、当前 do...while 循环的次数、和当前 do...while... 总共读取的数据大小都清空。
do...while 循环:获取 ByteBuf
byteBuf = allocHandle.allocate(allocator);通过 RecvByteBufAllocator 和 ByteBufAllocator 获取 ByteBuf 对象,用于存放此次循环读取的数据。
调用到 MaxMessageHandle#allocate 方法
@Override
public ByteBuf allocate(ByteBufAllocator alloc) {
// guess()根据读循环过程中的上下文,预估一个适合本次读大小的值
// alloc.ioBuffer 真正分配缓冲区的对象
return alloc.ioBuffer(guess());
}关键点就是这个 HandleImpl#guess 方法,前面说过 nextReceiveBufferSize 是下一次分配缓冲区 ByteBuf 的大小。是一个自适应的值。
@Override
public int guess() {
return nextReceiveBufferSize;
}后面分析自适应扩容缩容的时候详细分析 nextReceiveBufferSize 字段,这里只需要知道会分配一个 nextReceiveBufferSize大小的 ByteBuf,用于本次循环读数据用。
do...while 循环:读取 Channel 数据
allocHandle.lastBytesRead(doReadBytes(byteBuf));这一步首先调用 NioSocketChannel#doReadBytes 方法读取数据到 ByteBuf 里:
@Override
protected int doReadBytes(ByteBuf byteBuf) throws Exception {
// 获取计算内存分配器Handle
final RecvByteBufAllocator.Handle allocHandle = unsafe().recvBufAllocHandle();
// 设置尝试读取字节数为buf的可写字节数
allocHandle.attemptedBytesRead(byteBuf.writableBytes());
// 参数1:JDK层面的SocketChannel实例
// 参数2:长度length,想要读取的数据量
// 返回从SocketChannel中读取的数据量
// 从Channel中读取字节数并写入buf,返回读取字节
return byteBuf.writeBytes(javaChannel(), allocHandle.attemptedBytesRead());
}将本次 Channel 中可读取的数据大小保存到 MaxMessageHandle 类的 attemptedBytesRead 属性中,后面用于判断 while 循环的条件。MaxMessageHandle#attemptedBytesRead(int)
@Override
public void attemptedBytesRead(int bytes) {
attemptedBytesRead = bytes;
}NioSocketChannel#doReadBytes 方法执行完毕后,调用 Handle#lastBytesRead(int) 方法记录当前真实读取到的数据大小,待会儿会和上面的 attemptedBytesRead 属性做比较。
@Override
public void lastBytesRead(int bytes) {
// 如果条件成立:说明读取的数据量和预测的数据量一致,
// 也就是说将接收缓冲区的可写位置填满了,说明ch内可能还有数据未读取完...还需要继续
if (bytes == attemptedBytesRead()) {
// 要进行缓冲区大小伸缩了
record(bytes);
}
super.lastBytesRead(bytes);
}父类的 MaxMessageHandle#lastBytesRead(int) 方法
@Override
public void lastBytesRead(int bytes) {
lastBytesRead = bytes;
if (bytes > 0) {
totalBytesRead += bytes;
}
}上面的 record 方法是处理自适应扩容缩容的,这里放在后面分析。在父类的 MaxMessageHandle#lastBytesRead(int) 方法中,可以看到就是记录 lastBytesRead 字段的值,然后累加此次 do...while... 循环读取到的数据总量。
do...while 循环:校验读取数据量
// channel底层Socket读缓冲区 已经完全读取完毕会返回0,或者是Channel对端关闭了 返回-1
if (allocHandle.lastBytesRead() <= 0) {
// nothing was read. release the buffer.
byteBuf.release();
byteBuf = null;
close = allocHandle.lastBytesRead() < 0;
if (close) {
// There is nothing left to read as we received an EOF.
// 此时是 -1
readPending = false;
}
break;
}allocHandle.lastBytesRead() 方法获取当前某次循环读取到的数据量,校验当前读取的数据是否正常:
- 等于 0:说明当前数据已经读取完毕了,释放 ByteBuf 对象,并退出循环;
- 小于 0:说明 Channel 对端关闭连接了,其实就是返回 -1,此时也需要释放 ByteBuf 对象,退出循环后会关闭读操作;
- 大于 0:说明本次读到数据了,在 while 条件满足的情况下会继续尝试循环读取数据;
do...while 循环:循环计数自增
// 更新缓冲区预测分配器 读取消息数量
allocHandle.incMessagesRead(1);MaxMessageHandle#incMessagesRead 方法
/**
* 增加读消息的数量
* @param amt
*/
@Override
public final void incMessagesRead(int amt) {
totalMessages += amt;
}就是将 totalMessages 字段的值自增,表示已经循环读取的次数。
do...while 循环:传递 channelRead 事件
// 向客户端pipeline发送channelRead事件,该pipeline实现了channelRead的Handler就可以进行业务处理了
pipeline.fireChannelRead(byteBuf);
byteBuf = null;do...while 循环:校验 while 条件
allocHandle.continueReading()调用 MaxMessageHandle#continueReading() 方法判断是否允许继续循环读取数据。
@Override
public boolean continueReading() {
return continueReading(defaultMaybeMoreSupplier);
}
@Override
public boolean continueReading(UncheckedBooleanSupplier maybeMoreDataSupplier) {
return config.isAutoRead() &&
(!respectMaybeMoreData || maybeMoreDataSupplier.get()) &&
totalMessages < maxMessagePerRead &&
totalBytesRead > 0;
}其中 defaultMaybeMoreSupplier 参数如下:
private final UncheckedBooleanSupplier defaultMaybeMoreSupplier = new UncheckedBooleanSupplier() {
@Override
public boolean get() {
return attemptedBytesRead == lastBytesRead;
}
};这个 while 条件的判断十分复杂,先说一下空参 continueReading 方法内部的重载方法传入的默认的 defaultMaybeMoreSupplier 参数,就是 attemptedBytesRead == lastBytesRead,这里我们得知道这两个字段的含义,前面已经分析过,这里再复述一遍:
- attemptedBytesRead:某次循环预计可读的数据量,(其实就是分配的 ByteBuf 的可写的大小);
- lastBytesRead:某次循环实际读取的数据量;
把这两个条件做等值比较,表示就含义就是 「某次循环预计可读的数据量和实际读取的数据量是否相等」,如果相等了,则说明实际读取的数据量把分配的缓冲区 ByteBuf 占满了,也就是说明,SocketChannel 中可能还存在数据没有读取完,可能需要继续尝试循环读取。
总的来说,对于 defaultMaybeMoreSupplier,返回 true,就表示可能还有数据未读取完;返回 false,表示 SocketChannel 此次读取数据完毕了。
接下来分析 continueReading 方法里的四个条件了。
return config.isAutoRead() &&
(!respectMaybeMoreData || maybeMoreDataSupplier.get()) &&
totalMessages < maxMessagePerRead &&
totalBytesRead > 0;- config.isAutoRead() 默认就是 true;
- respectMaybeMoreData 前面分析过,具体见上面的 DefaultMaxMessagesRecvByteBufAllocator 类的字段分析。主要就是根据这个字段来决定是否继续用 defaultMaybeMoreSupplier 条件来判断。
- 假如 respectMaybeMoreData 是 true,就需要通过 defaultMaybeMoreSupplier 来判断,如果 defaultMaybeMoreSupplier 返回 true,就表示可能还有数据未读取完,需要尝试继续循环读取数据;
- totalMessages 小于 maxMessagePerRead:表示 do...while... 循环次数还未到达上限(默认 16 次),可以继续循环尝试读取数据;
- totalBytesRead 大于 0:表示此次总的循环读取到数据了,可以继续尝试循环读取数据;
只有这四个条件都满足了,才允许继续 do...while... 循环读取数据。
读取完毕,后续操作
// 读取操作完毕
allocHandle.readComplete();
// 触发管道的fireChannelReadComplete事件
pipeline.fireChannelReadComplete();
if (close) {
// 如果连接对端关闭了,则关闭读操作
closeOnRead(pipeline);
}从 do...while... 循环退出后,可能有下面几种情况:
- 此次读取数据,读完了;
- 此次读取数据,对端关闭连接了;
- 此次读取数据到达了读循环的上限次数(默认 16),Channel 内的数据还未读完;
设置读循环的上限的原因是,一个 Reactor 线程,它的 Selector 有很多 Channel 注册在上面,不能把时间都耗费在一个 Channel 上面。而且 Netty 的 Reactor 线程,除了处理 I/O 事件,还会处理一些异步任务。
// 读取操作完毕
allocHandle.readComplete();这一步操作是预估下次读取的 ByteBuf 的大小的,也就是自适应扩容缩容,下一节详细分析,这里知道入口就行了。
// 触发管道的fireChannelReadComplete事件
pipeline.fireChannelReadComplete();然后向管道传递 channelReadComplete 事件。
if (close) {
// 如果连接对端关闭了,则关闭读操作
closeOnRead(pipeline);
}最后,如果对端连接关闭了,则需要关闭读操作。
小结
自此我们分析完了客户端处理 READ 事件的详细流程了,
- 处理 TCP 半关闭(Half-Close);
- 获取缓存区分配器 ByteBufAllocator 和控制读循环和预测缓存大小的分配器 RecvByteBufAllocator.Handle;
allocHandle.reset(config),循环前重置一些数据,如清空上一次读取的字节数;- do...while... 循环读取数据;
allocHandle.allocate(allocator)预测当前循环需要使用多大的 ByteBuf;- 通过
doReadBytes(byteBuf)方法,从底层 NIO 通道中读取数据到输入缓冲区 ByteBuf 中,如果所有数据都读取完毕,或者对端关闭连接了,就退出循环; allocHandle.incMessagesRead(1)更新缓冲区预测分配器,增加读循环次数;pipeline.fireChannelRead(byteBuf),向客户端 pipeline 发送 channelRead 事件;- while 循环的条件
allocHandle.continueReading(),判断是否允许继续循环读数据;
- 处理自适应扩容缩容;
- 当前次数数据读取完毕或者循环读到了上限 16 次(可能 16 次都没读完),
pipeline.fireChannelReadComplete()向客户端管道发送 channelReadComplete 事件;
读数据缓冲区 ByteBuf 的自适应扩容缩容机制
分配 ByteBuf 入口
前面在分析客户端处理 READ 事件的 do...while... 循环中,我们说了每次循环读取数据的 ByteBuf 是可以自适应扩容缩容的。分配 ByteBuf 的入口就是
byteBuf = allocHandle.allocate(allocator);最终就是获取的 HandleImpl 的 nextReceiveBufferSize 字段。
@Override
public int guess() {
return nextReceiveBufferSize;
}那么自适应扩容缩容的关键就是 nextReceiveBufferSize 是怎么计算的了。
自适应扩容缩容的入口
最终调整 nextReceiveBufferSize 字段大小的入口在 HandleImpl#record 方法,在 do...while... 循环中会有两个地方调用:
第一个就是在 do...while 的单次循环中的下面的方法,HandleImpl#lastBytesRead
allocHandle.lastBytesRead(doReadBytes(byteBuf));就是:
@Override
public void lastBytesRead(int bytes) {
if (bytes == attemptedBytesRead()) {
// 要进行缓冲区大小伸缩了
record(bytes);
}
super.lastBytesRead(bytes);
}bytes == attemptedBytesRead() 是 true 的时候,说明本次读取数据的大小把 ByteBuf 都占满了,可能 channel 中可能还有更多的数据需要读取,这里就去做自适应扩容缩容的操作了。
第二个就是在 do...while... 方法结束后调的了,就是
// 读取操作完毕
allocHandle.readComplete();自适应扩容缩容的索引表
既然要自适应扩容缩容,那么得有一个指引告诉需要扩容和缩容到什么地步,Netty 中使用一个数组存放一些值,这些值表示 ByteBuf 的允许大小。
这个索引表的初始化位置在 AdaptiveRecvByteBufAllocator 类的静态代码块中:
public class AdaptiveRecvByteBufAllocator extends DefaultMaxMessagesRecvByteBufAllocator {
static final int DEFAULT_MINIMUM = 64;
// Use an initial value that is bigger than the common MTU of 1500
// MTU是"最大传输单元"(Maximum Transmission Unit)
static final int DEFAULT_INITIAL = 2048;
static final int DEFAULT_MAXIMUM = 65536;
// 索引增量4(扩容增量)
private static final int INDEX_INCREMENT = 4;
// 索引减量1(缩容减量)
private static final int INDEX_DECREMENT = 1;
// RecvBuf分配容量表(扩缩容索引表)按照表中记录的容量大小进行扩缩容
private static final int[] SIZE_TABLE;
/**
* 16-496间隔16 512到2的31次-1 间隔2倍
*/
static {
List<Integer> sizeTable = new ArrayList<Integer>();
// 向集合16 32 48 .... 496
for (int i = 16; i < 512; i += 16) {
sizeTable.add(i);
}
// Suppress a warning since i becomes negative when an integer overflow happens
// 继续向数组添加 512 1024 2048 ... 直到溢出(成为负数)
for (int i = 512; i > 0; i <<= 1) { // lgtm[java/constant-comparison]
sizeTable.add(i);
}
SIZE_TABLE = new int[sizeTable.size()];
for (int i = 0; i < SIZE_TABLE.length; i ++) {
SIZE_TABLE[i] = sizeTable.get(i);
}
}
// ......省略......
}简单说明下上面的一些常量的含义:
- DEFAULT_MINIMUM:64,表示分配给 ByteBuf 大小的默认的最小值,ByteBuf 大小不会小于这个值;
- DEFAULT_INITIAL:2048,表示分配给 ByteBuf 大小的默认的初始值;
- DEFAULT_MAXIMUM:65536,表示分配给 ByteBuf 大小的默认的最大值,ByteBuf 大小不会大于这个值;
- INDEX_INCREMENT:4,自适应扩容索引增量;
- INDEX_DECREMENT:1,自适应缩容索引减量;
- SIZE_TABLE 数组:就是我们的索引表了。
SIZE_TABLE 初始化后,最终的效果就是:
sizeTable = {ArrayList@1424} size = 53
0 = {Integer@1428} 16
1 = {Integer@1429} 32
2 = {Integer@1430} 48
3 = {Integer@1431} 64
4 = {Integer@1432} 80
5 = {Integer@1433} 96
6 = {Integer@1434} 112
7 = {Integer@1435} 128
8 = {Integer@1436} 144
9 = {Integer@1437} 160
10 = {Integer@1438} 176
11 = {Integer@1439} 192
12 = {Integer@1440} 208
13 = {Integer@1441} 224
14 = {Integer@1442} 240
15 = {Integer@1443} 256
16 = {Integer@1444} 272
17 = {Integer@1445} 288
18 = {Integer@1446} 304
19 = {Integer@1447} 320
20 = {Integer@1448} 336
21 = {Integer@1449} 352
22 = {Integer@1450} 368
23 = {Integer@1451} 384
24 = {Integer@1452} 400
25 = {Integer@1453} 416
26 = {Integer@1454} 432
27 = {Integer@1455} 448
28 = {Integer@1456} 464
29 = {Integer@1457} 480
30 = {Integer@1458} 496
31 = {Integer@1459} 512
32 = {Integer@1460} 1024
33 = {Integer@1461} 2048
34 = {Integer@1462} 4096
35 = {Integer@1463} 8192
36 = {Integer@1464} 16384
37 = {Integer@1465} 32768
38 = {Integer@1466} 65536
39 = {Integer@1467} 131072
40 = {Integer@1468} 262144
41 = {Integer@1469} 524288
42 = {Integer@1470} 1048576
43 = {Integer@1471} 2097152
44 = {Integer@1472} 4194304
45 = {Integer@1473} 8388608
46 = {Integer@1474} 16777216
47 = {Integer@1475} 33554432
48 = {Integer@1476} 67108864
49 = {Integer@1477} 134217728
50 = {Integer@1478} 268435456
51 = {Integer@1479} 536870912
52 = {Integer@1480} 1073741824自适应扩容缩容分析
扩容:默认给 ByteBuf 分配的大小是 2048,在 SIZE_TABLE 索引表中的位置是 33。当某次读循环读的数据或者总读取的数据大于 2048,那么就会调整下一次分配的 ByteBuf 的大小了。使用扩容增量 4 (INDEX_INCREMENT)来扩容。
举例:当前是 2048,在索引表的位置是 33,扩容后就是 33 + 4 = 37,也就是对应 32768 了。
缩容:当某次读循环总读取的数据小于 2048,假如连续两次小于 2048,那么就会调整下一次分配的 ByteBuf 的大小了。使用缩容减量 1(INDEX_DECREMENT)来缩容。
举例:当前是 2048,在索引表的位置是 33,缩容后就是 33 - 1 = 32,也就是对应 1024 了。
注意:只需要读取数据的大小大于当前分配的大小 1 次,就会立即扩容。而缩容比较谨慎,需要连续 2 次小于才去进行缩容。
下面看下具体的代码 HandleImpl#record
/**
* 记录,根据这次真实读取的数据大小,进行下一次读取接收缓冲区的大小伸缩
* @param actualReadBytes 真实读取的数据大小
*/
private void record(int actualReadBytes) {
// 连续两次小,才会进行缩减
// 索引减量 INDEX_DECREMENT 为 1
// 条件: 实际读取的字节数 <= index - INDEX_DECREMENT 位置的大小
// 说明需要缩小
if (actualReadBytes <= SIZE_TABLE[max(0, index - INDEX_DECREMENT)]) {
if (decreaseNow) {
// 减少,索引-1,不小于最小索引
index = max(index - INDEX_DECREMENT, minIndex);
// 赋值下一次分配的缓冲区大小
nextReceiveBufferSize = SIZE_TABLE[index];
decreaseNow = false;
} else {
// 第一次设置成true
decreaseNow = true;
}
}
// INDEX_INCREMENT 4
// 条件:实际读取的字节数 >= 预测的大小,则需要扩容
else if (actualReadBytes >= nextReceiveBufferSize) {
index = min(index + INDEX_INCREMENT, maxIndex);
nextReceiveBufferSize = SIZE_TABLE[index];
decreaseNow = false;
}
}这个代码的流程就是前面描述的扩容和缩容的逻辑,其中 decreaseNow 字段就是控制需要连续两次小于才去缩容的。